星型人字齿轮瞬态温度场仿真
1. 齿轮系统瞬态温度场仿真模型及有限元验证
前文已求得人字齿轮副在啮合过程中齿面的热流密度分布,为模拟齿轮的瞬时生热过程,将热流密度沿不同啮合位置在其啮合周期加载。本节基于Fluent 软件的 UDF(User Define Function)二次开发功能,实现热流密度沿轮齿啮合周期的加载,待其计算平稳后与 ANSYS 计算的稳态温度场结果进行对比以验证分析的合理性。
1.1 基于有限体积法仿真模型建立及热边界加载首先在 ANSYS 中建立行星人字齿轮系统的温度场分析模型,为实现在齿高方向上网格的均分,对每个齿进行切齿操作如图3.10为切分后的模型。

星型人字齿轮切齿模型
将模型导入 Workbench 进行网格划分,网格类型为CFD,划分方法为MultiZone,网格大小为 1mm,生成热分析网格模型如图所示,共计单元数231.5 万,节点数为 1236 万。另外,需要对热边界条件所加载的面进行命名,Fluent 会将所定义的面识别为 Wal 类型的壁面便于边界条件的施加。分别选择齿轮的啮合面、端面、内圈面和退刀槽面定义其各自的命名空间。

划分计算域网格模型
分别将太阳轮、行星轮和齿圈的网格模型导入 Fluent 软件中进行加载及分析在 Fluent 经典界面中,对于边界条件的处理只能以某一个面为基本单位,因此无法实现各啮合位置不同数值的加载需要。为解决个性化的边界处理需求,Fluent提供了 UDF 二次开发的功能。基于 Fluent UDF 提供的预定义宏可以获取模型的几何、网格和求解过程中的各项信息,UDF 通过编译形成共享库文件,在求解过程中被调用,最终实现边界条件的加载。
将 1.1 节中求得的单齿平均热流密度分布分别加载到齿轮沿齿高方向的各个位置。图 1.1 为加载原理图,在笛卡尔坐标系中,以齿面所在圆的半径差定义齿高方向网格划分加载区域,在 UDF 循环遍历网格时会自动求得网格位置的半径实现相应位置热流密度的施加。

热边界加载原理
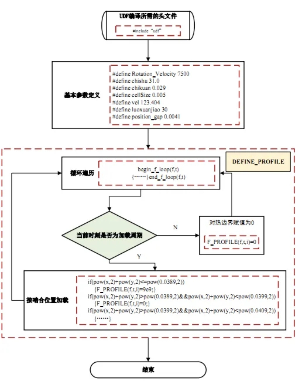
据此上述加载原理编写 UDF 实现代码,图 1.2 为代码流程图

代码实现流程图
1.21.3 基于有限体积/有限元法的算例结果对比及验证
为验证方法的可行性,以太阳轮为对象,利用 Fluent 软件计算其温度场由瞬态变为稳态的过程,而后利用 ANSYS APDL 软件建立温度场有限元仿真模型直接计算系统的稳态温度场分布,与Fluent仿真稳定后的结果对比。
在 Fluent 中打开能量方程,定义各壁面的材料,其各项属性见表 3.2,在热边界定义时选择已经挂载的 UDF 函数。算例齿轮初始温度为 26.5℃,使用SIMPLE 求解器进行求解计算得到太阳轮的瞬态温度场分布,图 3.14 为太阳轮各时刻的温度分布云图。

温度分布图
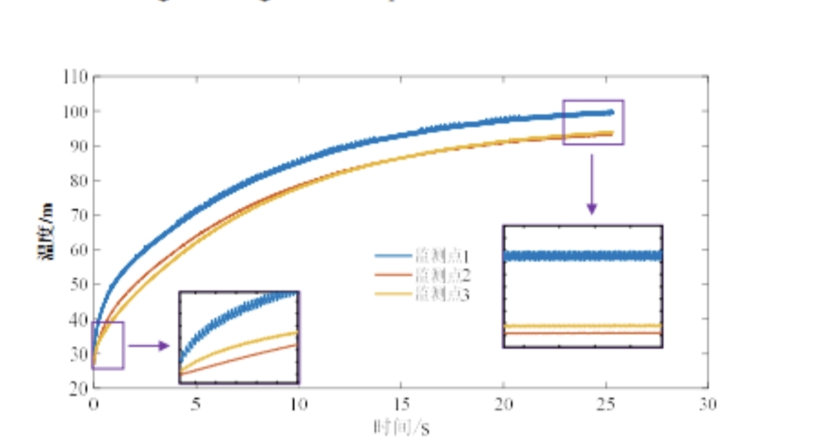
监测点温升曲线
由温升曲线可以看出,齿根附近、节线附近和齿顶附近的温升规律基本保持一致。在加载初期温度的升高趋势比较明显,但随着温度的升高,系统的对流换热更为明显,温升曲线开始缓慢趋于平稳,直到系统的瞬时产生的热量迅速被系统的换热所平衡。
利用 ANSYS APDL 计算稳态温度场时,需要施加全齿面平均后的热流密度其值为单齿平均热流密度除齿数。在齿面添加热流密度及对流换热系数,其边界条件加载结果,求解得到其稳态温度场分布结果如图所示。
稳态温度场
对比分析 Fluent 与 ANSYS APDL 的结果可知,由瞬态迭代算至平稳的太阳轮齿面的最高温度在 98.16℃,最低温度为 51.97℃,而 ANSYS APDL 的温度结果最高为 100.16℃,最低为 53.8978℃,Fluent 算出的结果与 ANSYS APDL 的计算结果相近。
齿面温度分布
上图给出了两种方法得到的齿面温度分布,图中可以看到,两种方法得到的齿面的温度分布一致,由于内端面对流换热较大,因此最低温度出现在靠近内端面的齿面上,最高温度都出现在齿顶内侧,验证了Fluent计算的合理性。
1.4 星型人字齿轮系统瞬态温度场仿真分析
1.4.1 额定工况下齿轮系统瞬态温度场
基于瞬态温度场仿真模型,结合第2章的喷油润滑所得到的齿面合过程中的对流换热系数和本章计算所得热流密度数值,对星型人字齿轮系统的瞬态温度场进行仿真分析。监测齿面温度平均值,轮齿每转一圈提取一次齿面温度值,探究齿轮温度达到稳定状态所需要的时间,考虑 GTF 实际工作情况,将环境温度设置为 50℃。图下给出了齿轮系统各构件的温度场随时间变化历程。
星型人字齿轮系统温度场变化规律
由图可知,太阳轮、行星轮和内齿圈的温度变化规律基本一致。一方面,由于摩擦作用,齿面的热量积累较快,齿面温度明显高于其他部位;另一方面,齿轮基体的热传导作用使得温度向机体内部扩散,随着时间的增加,齿轮基体的温度也逐渐升高;温度的升高导致了对流换热量的增加,使太阳轮、行星轮和内齿圈的外端面、内端面和退刀槽的温度明显低于其他部位,最后系统摩擦生热和对流换热量达到动态平衡,齿轮系统温度场进入稳定状态
图下给出了太阳轮、行星轮和内齿圈的温度随时间的变化规律。
齿面温度随时间变化规律
从上图中可以看出,太阳轮在 30s 时达到稳定状态,行星轮在 96s 时达到稳定状态,内齿圈在 130s时达到稳定状态。太阳轮达到稳定的时间要早于行星轮而内齿圈达到稳定状态需要的时间最久。这是因为太阳轮转速高、摩擦热流密度大,齿轮系统运转初期温升速率高,这使得对流换热也快速增加,因此使太阳轮能够较快的达到稳定状态,而行星轮和内齿圈转温升速度较慢,换热量相对较小,达到稳定所需的时间也更多
1.4.2 不同功率下齿轮系统瞬态温度场
星型人字齿轮系统在飞机的不同飞行阶段输入功率有所差别,除了额定功率400kW,飞机还可以运行在其他多种输入功率。为探明不同功率下星型人字齿轮系统温度场变化规律,分别取输入功率 200kW、300kW、400kW、500kW 和600kw 进行仿真分析。
下图给出了不同输入功率下太阳轮、行星轮和内齿圈齿面平均温度的变化
不同功率下温度场变化规律
由上图可以看出,随着输入功率的增加,齿轮系统达到稳定状态的温度也随着增加,稳定后,太阳轮、行星轮和内齿圈齿面平均温度在 200kW 时分别为70℃℃、57°℃和 50.4°℃,在 600kW 时分别为 130℃、79℃℃和 52.2℃℃。另外,通过分析太阳轮、行星轮和内齿圈温度达到稳定状态所需的时间,发现功率对齿轮系统进入稳定状态所需的时间影响不大,这是因为随着齿轮输入功率大,虽然温升速率变大,但系统需要达到的稳态温度也相应变高,温升速率与齿轮平衡温度间存在同步关系,使得各齿轮达到稳定的时间几乎不随功率而变。
- 上一篇:构建机器人动力学认知,需要从经典力学出发,逐步深入到多体系统 2026/1/23
- 下一篇:精密减速器工业应用案例 2026/1/19
